I’ve been learning about Smalltalk, its legacy, and how it has shaped computing and software as we know it.
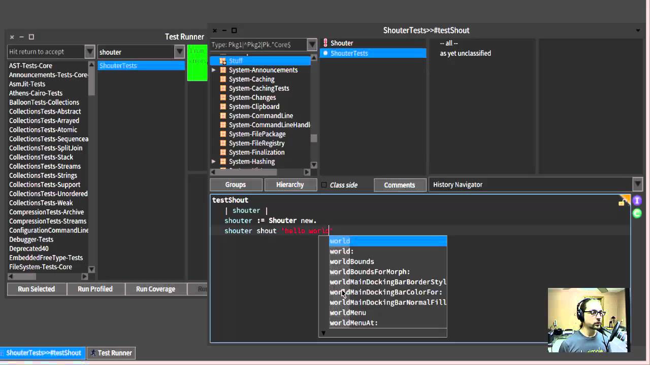
I was having trouble imagining what using Smalltalk would even look like, but thankfully Avdi Grimm posted a little demo using Pharo, which is a modern dialect of Smalltalk 10 years ago.
If you’ve been a Rubyist for a while now, you’d have definitely heard of Smalltalk, as Matz has said that Smalltalk’s OOP design inspired Ruby’s design.
I’m still at the early stages of my exploration, so this is but a seed.
